配置DHCP中继示例

配置DHCP中继示例

 

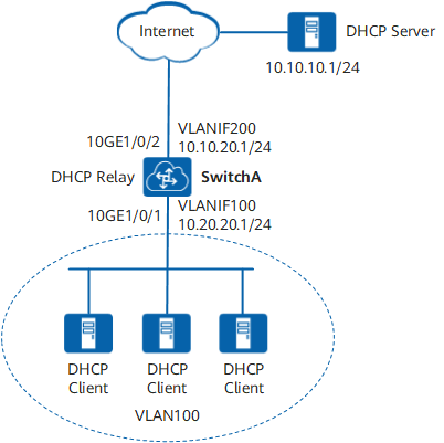
组网需求

图1所示,某公司希望数据中心机房服务器由共同的DHCP服务器分配IP地址。本例以10.20.20.0/24网段的服务器为例说明DHCP中继的配置方法。

公司的服务器所在的网段为10.20.20.0/24,而DHCP服务器所在的网段为10.10.10.0/24。通过带DHCP中继功能的SwitchA转发DHCP报文,使得DHCP客户端可以从DHCP服务器上申请到IP地址等相关配置信息。

其中SwitchA上行接口为10GE1/0/2,VLANIF200的IP地址为10.10.20.1/24,对端IP地址为10.10.20.2/24。

DHCP Server的IP地址为10.10.10.1/24,对端IP地址为10.10.10.2/24。

图1 配置DHCP中继组网图
配置DHCP中继示例

配置思路

DHCP中继的配置思路如下:

  1. 在SwitchA上配置DHCP中继功能,实现SwitchA转发不同网段的DHCP报文功能。

操作步骤

  1. 配置SwitchA的接口10GE1/0/2加入VLAN200 
    <Huawei> system-view
    [~Huawei] sysname SwitchA
    [*Huawei] commit
    [~SwitchA] vlan batch 200
    [*SwitchA] interface 10ge 1/0/2
    [*SwitchA-10GE1/0/2] port link-type trunk
    [*SwitchA-10GE1/0/2] port trunk allow-pass vlan 200
    [*SwitchA-10GE1/0/2] quit
    [*SwitchA] interface vlanif 200
    [*SwitchA-Vlanif200] ip address 10.10.20.1 24
    [*SwitchA-Vlanif200] quit
    [*SwitchA] commit

     

  2. 在SwitchA上配置DHCP中继功能
    1. 创建DHCP服务器组并为服务器组添加DHCP服务器 

      # 创建DHCP服务器组。

      [~SwitchA] dhcp relay server group dhcpgroup1

      # 为DHCP服务器组添加DHCP服务器。

      [*SwitchA-dhcp-relay-server-group-dhcpgroup1] server 10.10.10.1
      [*SwitchA-dhcp-relay-server-group-dhcpgroup1] quit
      [*SwitchA] commit

       

    2. 在接口下使能DHCP中继功能 

      # 创建VLAN并将接口10GE1/0/1加入到VLAN中。

      [~SwitchA] vlan batch 100
      [*SwitchA] interface 10ge 1/0/1
      [*SwitchA-10GE1/0/1] port default vlan 100
      [*SwitchA-10GE1/0/1] quit
      [*SwitchA] commit

      # 使能全局DHCP功能,并使能接口下DHCP中继功能。

      [~SwitchA] dhcp enable
      [*SwitchA] interface vlanif 100
      [*SwitchA-Vlanif100] dhcp select relay 
      [*SwitchA-Vlanif100] quit
      [*SwitchA] commit

       

    3. 配置接口绑定DHCP服务器组 

      # 配置接口的IP地址。

      [~SwitchA] interface vlanif 100
      [*SwitchA-Vlanif100] ip address 10.20.20.1 24

      # 配置接口绑定DHCP服务器组。

      [*SwitchA-Vlanif100] dhcp relay binding server group dhcpgroup1
      [*SwitchA-Vlanif100] quit
      [*SwitchA] commit

       

  3. 在SwitchA上配置缺省路由 
    [~SwitchA] ip route-static 0.0.0.0 0.0.0.0 10.10.20.2
    [*SwitchA] commit

     

  4. 验证配置结果 

    # 在SwitchA上使用display dhcp relay命令用来查看接口的DHCP中继配置情况。

    [~SwitchA] display dhcp relay interface vlanif 100
     DHCP relay agent running information of interface Vlanif100 :                  
     Server group name          : dhcpgroup1                                        
     Gateway address in use     : 10.20.20.1                                        
                  
    

     

配置文件

SwitchA的配置文件

#
sysname SwitchA
#
vlan batch 100 200
#
dhcp enable
#
dhcp relay server group dhcpgroup1
 server 10.10.10.1 0
#
interface Vlanif100
 ip address 10.20.20.1 255.255.255.0
 dhcp select relay
 dhcp relay binding server group dhcpgroup1
#
interface Vlanif200
 ip address 10.10.20.1 255.255.255.0
#
interface 10GE1/0/1
 port default vlan 100
#
interface 10GE1/0/2
 port link-type trunk
 port trunk allow-pass vlan 200
#
ip route-static 0.0.0.0 0.0.0.0 10.10.20.2                                    
#                                                                               
return
阅读剩余
THE END
阿里云ECS特惠活动
阿里云ECS服务器 - 限时特惠活动

云服务器爆款直降90%

新客首单¥68起 | 人人可享99元套餐,续费同价 | u2a指定配置低至2.5折1年,立即选购享更多福利!

新客首单¥68起
人人可享99元套餐
弹性计费
7x24小时售后
立即查看活动详情
阿里云ECS服务器特惠活动